The Simatic S5 PLC is an automation system based on Programmable Logic Controllers. It was manufactured and sold by Siemens AG. Such automation systems control process equipment and machinery used in manufacturing. This product line is considered obsolete, as the manufacturer has since replaced it with their newer Simatic S7 PLC. However, the S5 PLC still has a huge installation base in factories around the world. Most automation systems integrators still have the ability to provide support for the platform.
- Simatic S5 Programming software, free download
- Simatic S5 Programming Software
- Siemens S5 For Windows
- Programming Software Free

Hardware[edit]
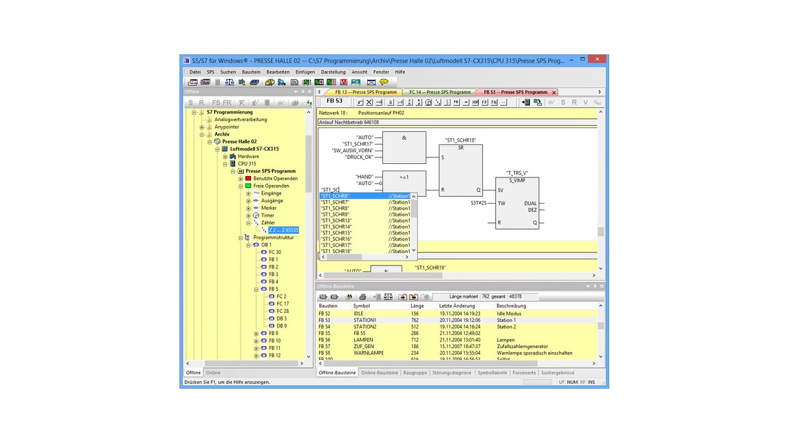
Siemens S5 PLCs Windows Programming Software Version 7 Directly open and edit programs from Step 5 programming software. Use current Windows OS based PCs (2000, XP, Vista) to program and maintain your S5 PLCs. Statement List (STL), Control System Flowchart (CFL), and Ladder Diagram (LAD) support.
The S5 line comes in the 90U, 95U, 101U, 100U, 105, 110, 115,115U, 135U, and 155U chassis styles. The higher the number (except for the 101U), the more sophisticated and more expensive the system. Within each chassis style, several CPUs are available, with varying speed, memory, and capabilities. Some systems provide redundant CPU operation for ultra-high-reliability control, as used in pharmaceuticalmanufacturing, for example.
Each chassis consists of a power supply, and a backplane with slots for the addition of various option boards. Available options include serial and Ethernet communications, digital input and output cards, analog signal processing boards, counter cards, and other specialized interface and function modules.
We have problem with our machines, this machines are using PLC Simatic S5 GES5 951-7LD21, unfrotunately our company are hired a local 'EXPERT Technician' they overall reset the plc and now the program are gone, I already have support from the machine manufacturer they will send to me the program and i must using a Step5 software in order to download the program to the cpu, i try looking. The S5 product line is usually programmed with a PC based software programming tool called Step 5. Step 5 is used for programming, testing, and commissioning, and for documentation of programs for S5 PLCs. The original Step5 versions ran on the CP/M operating system. 1.1 Area of Application for the S5-135U with the CPU 928B SIMATIC S5 family The S5-135U programmable controller belongs to the family of SIMATIC S5 programmable controllers. With the CPU 928B, it is the most powerful multiprocessor unit for process automation (open and closed loop control, signalling, monitoring, logging).
Software[edit]
The S5 product line is usually programmed with a PC based software programming tool called Step 5. Step 5 is used for programming, testing, and commissioning, and for documentation of programs for S5 PLCs.
The original Step5 versions ran on the CP/M operating system. Later versions ran on MS-DOS, and then versions of Windows through Windows XP. The final version of Step 5 is version 7.2 (upgradable to version 7.23 Hotfix 1 with patches). No further development of this product line has occurred since that time, due to its announced obsolescence.
In addition to Step5, Siemens offered a proprietary State logic programming package called Graph5. Graph5 is a sequential programming language intended for use on machines that normally run through a series of discrete steps. It simulates a State machine on the S5 platform.
Several third-party programming environments have been released for the S5. Most closely emulate Step5, some adding macros and other minor enhancements, others functioning drastically differently from Step5. One allows Step5 programs to be cross-compiled to and from the C programming language and BASIC.
Structured programming[edit]

STEP 5 allows the creation of structured or unstructured programming, from simple AND/OR operations up to complex subroutines. A STEP 5 program may, therefore, contain thousands of statements.
To maintain maximum transparency, STEP 5 offers a number of structuring facilities:
- Block technique - A linear operation sequence is divided into sections and packed into individual blocks.
- Segments - Within blocks, fine structuring is possible by programming subtasks in individual segments.
- Comments - Both a complete program as well as individual blocks or segments and individual statements can be directly provided with comments.
Methods of representation[edit]
Simatic S5 Programming software, free download
STEP 5 programs can be represented in three different ways:
Simatic S5 Programming Software
- Statement List (STL) - The program consists of a sequence of mnemonic codes of the commands executed one after another by the PLC.
- Ladder Diagram (LAD) - Graphical representation of the automation task with symbols of the circuit diagram
- Function Block Diagram (FBD) - Graphical representation of the automation task with symbols to DIN 40700/ DIN 40719.

Absolute or symbolic designations can be used for operands with all three methods of representation.
In LAD and FBD complex functions and function block calls can be entered via function keys. They are displayed on the screen as graphical symbols.
There are several program editors, from either genuine Siemens, or from other suppliers. Because Siemens no longer support. So, other Supplier start to develop new STEP5 version which can run on Windows XP, or Windows 7.
Blocks[edit]
Five types of blocks are available:
- Organization blocks (OB) - for managing the control program
- Programming blocks (PB) - contain the control program structured according to functional or process-oriented characteristics
- Sequence blocks (SB) - for programming sequential controls
- Function blocks (FB) - contain frequently occurring and particularly complex program parts
- Data blocks (DB) - for storing data required for processing the control program.
Some S5 PLCs also have block types FX (Extended Function Blocks), and DX(Extended Data Blocks); these are not distinct block types, but rather are another set of available blocks due to the CPU having more memory and addressing space.
Operations[edit]
STEP 5 differentiates between three types of operations:
- Basic operations, (e.g. linking, saving, loading & transferring, counting, comparing, arithmetic operations, module operations) - These can be performed in all three representations.
- Supplementary operations and complex functions, (e.g. substitution statements, testing functions, word-by-word logic operations, decrement/increment and jump functions.) - These can only be executed in STL.
- System operations (direct access the operating system) - These can only be executed in STL.
Additional functions[edit]
- Saving user-specific project settings
- Symbol editor
- Automatic generation and updating of cross-reference lists
- Comparison of user programs
- Transferring blocks to EPROM and EEPROM memory modules for programmable controllers
- Rewiring inputs, outputs, flags, timers and counters
- Testing and service functions for startup and maintenance
Siemens S5 For Windows
External links[edit]
- Hans Berger - Automating with SIMATIC - ISBN978-3-89578-333-3
- Hans Berger - Automating with SIMATIC S7-1200 - ISBN978-3-89578-356-2
- Juergen Mueller - Controlling with SIMATIC - ISBN978-3-89578-255-8